TimeLine ERP

SURFACE

  • DAS INNOVATIVE ERP-SYSTEM FÜR OBERFLÄCHEN- UND GALVANOTECHNIK
  • Ausschussverwaltung
  • Gestellverwaltung
  • Verkürzter Belegdurchlauf
  • Fehlersammelkarte
  • Produktionsplanung und Kalkulation
  • Dokumentenmanagement und Mailserver
  • Kunden-Info-Portal

Mit der Branche entwickelt

Die Branchenlösung für Oberflächen- und Galvanotechnik vereint die Standardfunktionalitäten von TimeLine ERP mit den Spezifika der Branche. Da die Abläufe in der Lohnfertigung durch den hohen Anteil von Kunden-Beistellungen stark vom Standardablauf der meisten ERP-Systeme abweichen, ist TimeLine eine der wenigen ERP-Lösungen am Markt, die diese passgenau und praxisgerecht adressiert.

Flexibel anpassbare Architektur

  • Vollumfängliche ERP-Funktionalität überall per Internet
  • Mobile APPs für CRM und Maschinendatenerfassung
  • Tools für eigenständige Anpassungen (Abfragen, Reportgenerator, Statistiken, Pivots, Maskengenerator für Infomodule und Scorecards)

Service und Support vom Hersteller

  • Persönlichen Ansprechpartner
  • Anpassungen an individuelle Bedürfnisse unter Beibehaltung der Releasefähigkeit
  • Schnelle Einführungszeiten (eher Wochen als Monate) für die Inbetriebnahme

Höchst innovativ und mehrfach ausgezeichnet

TimeLine Surface beinhaltet neben den Standardfunktionen branchenspezifische Funktionalitäten für Oberflächenbeschichter, Galvaniken, Metallbearbeiter und andere lohnfertigende Betriebe.

TimeLine deckt alle betriebswirtschaftlichen Funktionen in der Administration und Produktion in einer geschlossenen, schnittstellenfreien Lösung ab. Hierzu gehören nicht nur die klassischen PPS-Funktionen, sondern auch die komplette Palette der kaufmännischen Module Finanzbuchhaltung, Kostenrechnung, Anlagenbuchhaltung, Lohnbuchhaltung, Personalzeiterfassung sowie ein voll integriertes Dokumentenmanagement- und Mail-System.

Darüber hinaus deckt TimeLine sämtliche relevante QS-Anforderungen ab, die insbesondere im automobilnahen Fertigungsbereich zunehmend an Bedeutung gewinnen.

Einzigartig ist auch die integrierte Dokumentenund Workflow-Foundation, die E-Mail-, Kalender-, Aufgaben- und Dokumentenmanagement ins ERP-System von TimeLine integriert. Eingehende Mails werden automatisch per IMAP-Adapter importiert, verschlagwortet und Kunden und Geschäftspartnern zugeordnet, ausgehende Mails werden direkt im integrierten Mail-Editor erstellt mit vollem Zugriff auf sämtliche Geschäftspartner. Das DMS-System erlaubt automatischen Dokumentenimport oder Sie importieren das Dokument einfach per Drag-and-drop. Barcode-OCR, Volltextsuche, Kategorisierung und inplace-Viewer lassen keine Wünsche offen.

Die wesentlichen Besonderheiten von TimeLine Surface sind:

  • Wareneingang mit und ohne Auftragsbezug
  • Unterscheidung zwischen Eigenfertigung („Systemlieferent“) und Beistellung
  • Rohteile mit unterschiedlichen Bearbeitungsvarianten, sowie umgekehrt: vereinfachter Ablauf für Teile mit nur einer Oberflächenvariante (Rohteil = Fertigteil)
  • Fertigungsabhängige Preisfindung
  • Bestandsgeführter Ausschuss
  • Warenträger-optimierte Grobplanung
  • BDE-gestützte Fehler-Erfassung und dazugehörige Fehlersammelkarten
  • Effizienter Warenausgang mit automatischer Rückmeldung, Lieferschein- und Frachtpapier-Erstellung in einem Arbeitsschritt
  • Branchenspezifische Auswertungen
  • Flächenberechnung auf Basis von technischen Merkmalen
  • Gestell-Verwaltung
  • Umfangreiche Foto-Unterstützung für Stamm- und Bewegungsdaten (Artikel, Packmittel, Gestelle, Wareneingänge, Reklamationen, Prüfpläne- und aufträge etc.)
  • Text- und Fotogestützte Prozessanweisungen mit Live-Daten
  • Mailservices für zeitgesteuerten Versand von Reports an Geschäftspartner und Mitarbeiter

Spezielle Branchen-Module

Die ERP-Branchenlösungen von TimeLine vereinen die umfangreichen Standard-Funktionen von TimeLine Enterprise mit den Modulen und Funktionen, die durch die speziellen Anforderungen der Branche entstanden sind. Zudem wird sehr viel Wert auf die individuelle Beratung und Anpassung gelegt, um Ihnen die bestmögliche Effizienz beim Arbeiten zu garantieren.

BRANCHENMODULE

für Ihre Kernprozesse

  • Ausschussverwaltung
  • Gestellverwaltung
  • Verkürzter Belegdurchlauf

    Wareneingang und Warenausgang

  • Fehlersammelkarten
  • optionaler einstufiger Produktionsdurchlauf
  • Prozessanweisungen

    Datenblätter

  • Galvano Planung

    Warenträgerplanung

BASISMODULE

  • Warenwirtschaft

    inkl. Einkauf und Verkauf, MRP-Lauf, Foto- und Zeichnungsverwaltung

  • Produktion

    inkl. Arbeitspläne und Stücklisten sowie Rückmeldewesen und Nacharbeit

EMPFEHLUNG

für Zusatzmodule

  • Liefer- und Feinabrufe
  • Logistik und Versand

    Leergut- und Verpackungsverwaltung, Versandabwicklung, Behältermanagement, DFÜ Module, Zollabwicklung

  • Mehrlagerverwaltung

    Chaotische Lagerhaltung, Chargen- und Gebindeverwaltung

  • Inventur
  • Planung

    grafische Grob- und Feinplanung

  • Externe Fertigung

    Verlängerte Werkbank

  • Qualitätssicherung

    Prüfmittelverwaltung, Kontroll- und Lenkungspläne, Prüfaufträge, Wareneingangsprüfung, Messwerterfassung, Werkszeugnisse, Regelkarten, QDas-Schnittstelle, Lieferantenbewertung, Reklamationsabwicklung, FMEA, BABTECSchnittstelle, Böhme & Weihs-Schnittstelle, APQP-Projektverwaltung, Ishikawa/5-Why

  • Vor- und Nachkalkulation
  • OP-Verwaltung
  • MIS-Toolkit

    Generisches Auswertungsmodul

ZUSATZMODULE

zur Erweiterung

  • CRM

    CRM, mobile CRM-App, Chancen und Wiedervorlagen, Angebote mit integrierter Textverarbeitung

  • Mail- und Dokumentenmanagement
  • Projektverwaltung und APQP
  • Balanced Scorecard/ Management Informationssystem

    und Chefinfo

DATENERFASSUNG

Industrie 4.0

  • Terminal Hardware
  • Software

    Mobile Datenerfassung, Betriebsdatenerfassung (BDE), Personalzeiterfassung (PZE), Maschinendatenerfassung (MDE)

KUNDEN-INFOPORTAL

Webserver

  • Mailen Sie Ihren Kunden einen Link, über den diese permanenten online-Zugriff auf den Bearbeitungsstatus ihrer Auftragspositionen erhalten. Sparen Sie mindestens 10 Telefonate pro Tag.

TEILESTÄMME

Alle relevanten Daten im Blick

Bereits im Teilestamm präsentiert sich TimeLine als branchenspezifisches System – Bearbeitungsvarianten, fertigungsabhängige Preisvarianten und Ausschuss-Schwellen für die Berechnung von fehlerhaften Rohteilen können bereits im Artikelstamm verbindlich eingepflegt werden.

Foto-Unterstützung, technische Oberflächendaten und alle wesentlichen Parameter können direkt auf der 1. Seite im Artikelstamm eingesehen und gepflegt werden.

Bearbeitungsvarianten können in selbstdefinierten Tabellen hinterlegt werden und haben optional Auswirkungen auf die Preisfindung.

Optionale Benachrichtigungsschwellen für Rohteil- und Galvanikfehler, Endkunden- und Modellzuordnungen komplettieren die Artikelangaben.

PRICING

Verkaufspreise können nicht nur Teile-spezifisch, sondern auch arbeitsgangspezifisch hinterlegt werden. Auf diese Weise lassen sich Mehrarbeiten problemlos abrechnen.

Arbeitsgangspezifische Verkaufspreise ermöglichen die problemlose Abrechnung von Nacharbeit oder Mehrarbeit.

WARENEINGANG

und Warenausgang

  • Verkürzter Prozessablauf
  • Wareneingangs-Modul erzeugt gewünschte Folgebelege wie Auftragsbestätigung und Betriebsauftrag
  • optionale Verknüpfung mit vorhandenen Auftragsbestätigungen und Lieferabrufen
  • Abwicklung auftragsbezogener Zukaufteile
  • Warenausgangs-Modul erzeugt fertigen Lieferschein und Fertigmeldung zu Betriebsauftrag
  • Keine Trennung von Rohteil- und Fertigteil-Artikel-Nummer notwendig
  • Manuelle Rückmeldung dennoch jederzeit möglich (z.B. auch externe Fertigung)
  • Volle Integration in TimeLine (Belegexplorer, Leergut und Logistik, PDF-Druckarchiv, E-Mail-Versand etc.)

Der Wareneingang kann wahlweise mit oder ohne Auftragsbezug erfolgen. Hierdurch können sowohl Ad-hoc-Anlieferungen wie auch geplante Anlieferungen effizient abgewickelt werden.

Mit der Anlieferung kann eine Charge gebildet und optional sofort ein Fertigungsauftrag angelegt werden.

Mit dem Speichern des Wareneingangs

  • wird das Rohteile-Lager zugebucht
  • ein Wareneingangsschein angelegt
  • optional ein Fertigungsauftrag erzeugt
  • optional ein Kundeauftrag erzeugt (wenn dieser nicht bereits angelegt wurde)

Sämtliche zusammengehörenden Belege können im grafischen Belegexplorer angezeigt werden. Dieser dient auch zur Navigation zwischen den Belegen eines Geschäftsprozesses.

Kurzfristige Abweichungen oder einmalige Sonderbehandlungen können bereits beim Wareneingang definiert werden.

Der Warenausgang ermöglicht mehrere Buchungsvorgänge in EINEM Schritt. So können

  • die Lieferschein-Erstellung
  • die Erstellung der Frachtpapiere,
  • die Abbuchung des Fertiglagers,
  • die Leergut-Buchungen, sowie der
  • Auftrags- und Fertigungsauftragsabschluss

durchgängig in ein- und derselben Warenausgangsmaske gebucht werden.

AUSSCHUSS, SPERRMENGEN

und Nacharbeit

Ausschuss bestandsverwaltet:

  • Beliebig viele Ausschussgründe; Unterteilung in Material- und Bearbeitungsfehler
  • Ausschuss lagergeführt und auslieferbar
  • Statistiken nach Artikel, Auftrag, Verursacher, Periode
  • Pareto-Analyse für Ausschüsse und Störzeiten

Sperrmengen sauber getrennt:

  • Getrennte Erfassung von i.O.-Ware, Sperrmengen und Ausschussmengen

Nacharbeit:

  • Auslösung eines Nacharbeitsauftrags aus der gesperrten Menge heraus auf Knopfdruck
  • optionale Erfassung von Zusatzhinweisen, Ausschussgründen etc.
  • optionaler Druck einer Nacharbeitskarte
  • automatische Verbuchung der Kosten auf den Originalauftrag bei Rückmeldung
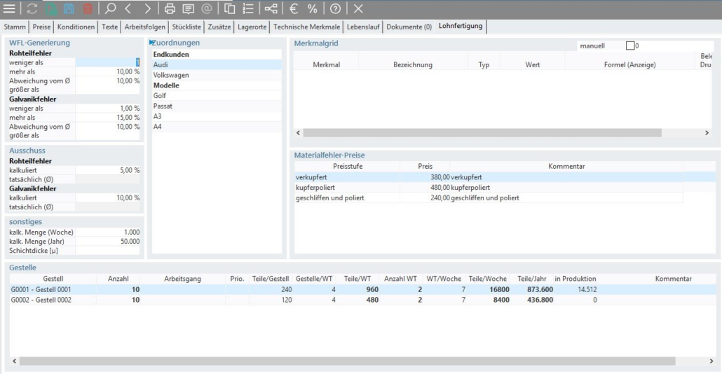
GESTELLVERWALTUNG

Die Gestellverwaltung von TimeLine-Surface umfasst:

  • Zuordnung zwischen Gestell und Fertigungsartikel
  • Ermittlung theoretischer Kapazitäten
  • Kauf/Reparatur
  • Sperren/Verschrotten/Freigabe
FOTOVERWALTUNG

Die optimierte Fotoverwaltung von TimeLine-Surface bietet Ihnen folgende Vorteile:

  • Zentrale Dateiablage
  • Beliebig viele Fotos pro Objekt
  • Fotos zu Artikeln, Packmitteln, Prüfmitteln, Gestellen,Mitarbeiten etc.
  • Drag-and-drop: Ziehen Sie Fotos von Ihrer Kamera direkt in die Fotoverwaltung von TimeLine
  • Automatische Skalierung auf gewünschte Bildgröße
  • Kategorien, Bezeichnungen und Kommentare zu jedem Foto
  • Drucksteuerung für Formulare
  • Fotounterstützung in vielen weiteren Modulen, wie z.B. (Produktions-)Belegen
PROZESSANWEISUNGEN

Datenblätter

Der Datenblatt-Editor ermöglicht:

  • Erstellen von Anweisungen für Aufgaben, wie Wareneingangskontrolle, Bestückung, Endkontrolle und Versand
  • Einbettung von Live-Stamm- und Bewegungsdaten
  • Druck und Anzeige an Arbeitsplätzen und Terminals
FEHLERSAMMELKARTEN

Im gesamten Branchenpaket wird durchgängig zwischen

  • Rohteil- und Galvanikfehlern
  • Nacharbeit und Ausschuss
  • sowie zwischen verschiedenen Fehlerarten unterschieden

Die selbstdefinierte Tabelle mit Fehlerarten kann für eine verkürzte Fehlersammelkarten-Erfassung verwendet werden.

Detaillierte Erfassung von Ausschussmengen:

  • am Arbeitsplatz oder Terminal
  • optionale Rückmeldung auf Betriebsauftrag
  • optionale Umlagerung der i.O.-Ware (z.B. von Endkontrolle an Versand)
  • FSK-Druck mit Produktionspapieren
  • Foto-Unterstützung
PLANAUFTRÄGE

und Produktionsaufträge

Der Produktionsauftrag ist das zentrale Element im PPS-Modul von TimeLine. Er besteht im Wesentlichen aus dem Arbeitsplan mit der Ressourcenliste und der Stückliste.

Planaufträge – mehr Freiheit in der Planung: Mit dem Planauftrag können Sie bereits Maschinen belegen und Kapazitäten reservieren, wenn der Auftrag noch nicht für die Fertigung freigegeben ist. In diesem Zustand sind beliebige Änderungen (splitten, aussetzen, verschmelzen) möglich – die Planung setzt Ihnen hier keine Grenzen.

Freigabe zum Betriebsauftrag: Erst wenn die Planung feststeht, wandeln Sie den Planauftrag zum Betriebsauftrag. Hierzu genügt ein Knopfdruck.

Produktionspapiere: Ob Sie Arbeitskarten, Laufkarten, Lohnscheine oder Materialentnahmescheine drucken wollen – alles kein Problem in TimeLine, die Formulargestaltung ist völlig frei. Papierlose Fertigung? Auch kein Problem: Der Druck ist nicht erforderlich, um einen Auftrag fertigen oder zurückmelden zu können.

Umlaufmengen: Mit jeder Rückmeldung schreibt TimeLine nicht nur die interne Nachkalkulation fort, sondern bucht auch Ihre Umlaufmenge in die nächste Arbeitsfolge. Die Umlaufmenge stellt dabei die Lagerbuchführung für Ihre Halbfertigprodukte dar. Diese werden in TimeLine wie ein Lagerbestand verwaltet. Sie können Inventurbuchungen, Bewertungen und manuelle Buchungen auf Umlaufbeständen durchführen, so wie Sie das bei Rohware und Fertigprodukten auch tun. In der Umlaufinfo können Sie sich jederzeit einen Gesamtüberblick über die Umlaufbestände in ihren jeweiligen Fertigungszuständen machen.

Automotive-Integration

Da das Branchenmodul für die Oberflächentechnik eine exakte Obermenge des TimeLine-Standardumfanges darstellt, stehen sämtliche Automotive-Funktionen wie Leergut- und Behältermanagement, EDI für VDA-, UN-EDIFACT und Global-EDI-Formate, Lieferabruf- und Feinabruf-Management mit Änderungsverwaltung, sowie die TimeLine-QS (Prüfmittelverwaltung, Control- und Lenkungsplan, SPC, Reklamationsabwicklung/8D-Report, FMEA, Ishikawa, 5-Why) vollständig auch in TimeLine zur Verfügung.